Ir al contenido

Uso del panel del Profiler

El panel del profiler muestra todos los métodos perfilados en un solo lugar.


Haz clic en el icono GalataJ en la parte inferior derecha del IDE.

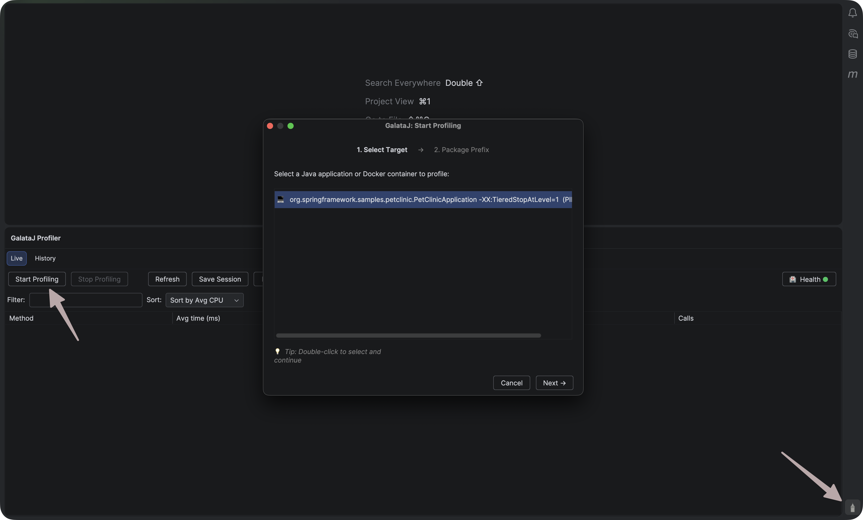
IntelliJ — Profiler / Start Profiling


Barra de herramientas: Start/Stop, selector JVM, Actualizar, Salud.

Lista de métodos: Columnas Method, Avg, Max, Calls, Trend.

Barra de estado: Estado del profiling, JVM conectada, última actualización.


Clic en la cabecera de columna para ordenar (Avg, Calls, Trend). Doble clic en un método para ir al código fuente.


Mantén el panel visible, ordena primero por Avg, vigila muchas llamadas con poco tiempo (N+1), revisa las tendencias (↑).


Entender métricasHistorial de sesiones